Вопрос: Как сохранять и заливать конфигурацию на/с tftp-сервер(а) и обновлять прошивку по SNMP (для серий DES-35XX, DES-38XX).

Ответ: 

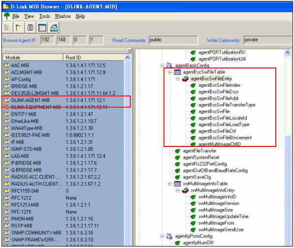
1) Расположение в дереве параметров OID сохранения/заливки конфигурации и обновления прошивки.


Файл MIB: DLINK-AGENT-MIB
OID: 1.3.6.1.4.1.171.12.1.2.1.1

2) Описание и настройка параметров:

Показать индекс файла:

snmpwalk -v2c -c public 192.168.0.1 1.3.6.1.4.1.171.12.1.2.1.1.1


Показать описание файла прошивки:

snmpwalk -v2c -c public 192.168.0.1 1.3.6.1.4.1.171.12.1.2.1.1.2


Показать IP-адрес tftp-сервера, с которого/на который будет заливаться/сохраняться конфигурация:

snmpwalk -v2c -c public 192.168.0.1 1.3.6.1.4.1.171.12.1.2.1.1.3

 

 Показать тип передачи файла:

snmpwalk -v2c -c public 192.168.0.1 1.3.6.1.4.1.171.12.1.2.1.1.4


Показать имя файла, который будет залит/сохранён с/на TFTP-сервер:

snmpwalk -v2c -c public 192.168.0.1 1.3.6.1.4.1.171.12.1.2.1.1.5

Показать тип файла (FW, лог-файл или конфиг файл):

snmpwalk -v2c -c public 192.168.0.1 1.3.6.1.4.1.171.12.1.2.1.1.6

Показать тип операции с файлом (upload/download):

snmpwalk -v2c -c public 192.168.0.1 1.3.6.1.4.1.171.12.1.2.1.1.7

Показать статус файла прошивки (загрузочный, незагрузочный и т.д.):

snmpwalk -v2c -c public 192.168.0.1 1.3.6.1.4.1.171.12.1.2.1.1.8

Показать правильная ли предыдущая конфигурация:

snmpwalk -v2c -c public 192.168.0.1 1.3.6.1.4.1.171.12.1.2.1.1.9

 

Показать ID файла прошивки при использовании двух прошивок:

snmpwalk -v2c -c public 192.168.0.1 1.3.6.1.4.1.171.12.1.2.1.1.10


Показать версию Firmware:

snmpget -v2c -c public 192.168.0.1 1.3.6.1.4.1.171.12.11.1.9.4.1.8.1

Загрузка конфигурационного файла на TFTP-сервер (192.168.0.10):

Шаг 1. Задать IP-адрес TFTP-сервера:

snmpset –v2c -c private 192.168.0.1 1.3.6.1.4.1.171.12.1.2.1.1.3.3 a 192.168.0.10

3 -> Конфигурационный файл (config file)
192.168.0.10 -> IP-адрес TFTP-сервера

Шаг 2. Выбрать тип передачи файла:

snmpset -v2c -c private 192.168.0.1 1.3.6.1.4.1.171.12.1.2.1.1.4.3 i 2

2 -> Загрузка по сети

Шаг 3. Задать имя конфигурационного файла:

snmpset -v2c -c private 192.168.0.1 1.3.6.1.4.1.171.12.1.2.1.1.5.3 s DES3526.cfg

DES3526.cfg -> Имя файла

Шаг 4. Выбрать либо загрузку файла на коммутатор, либо на TFTP-сервер (download или upload):

snmpset -v2c -c private 192.168.0.1 1.3.6.1.4.1.171.12.1.2.1.1.7.3 i 2

2 -> Upload

Шаг 5. Начать передачу файла:

snmpset -v2c -c private 192.168.0.1 1.3.6.1.4.1.171.12.1.2.1.1.8.3 i 3

3 -> Начать операцию

Загрузка конфигурационного файла на коммутатор с TFTP-сервера (192.168.0.10):

Шаг 1. Задать IP-адрес TFTP-сервера:

snmpsetv2c -c private 192.168.0.1 1.3.6.1.4.1.171.12.1.2.1.1.3.3 a192.168.0.10

3 -> Конфигурационный файл (config file)
192.168.0.10 -> IP-адрес TFTP-сервера

Шаг 2. Выбрать тип передачи файла:

snmpset -v2c -c private 192.168.0.1 1.3.6.1.4.1.171.12.1.2.1.1.4.3 i 2

2 -> Загрузка по сети

Шаг 3. Задать имя конфигурационного файла:

snmpset -v2c -c private 192.168.0.1 1.3.6.1.4.1.171.12.1.2.1.1.5.3 s DES3526.cfg

DES3526.cfg -> Имя файла (файл должен быть создан на TFTP-сервере)

Шаг 4. Выбрать либо загрузку файла на коммутатор, либо на TFTP-сервер (download или upload):

snmpset -v2c -c private 192.168.0.1 1.3.6.1.4.1.171.12.1.2.1.1.7.3 i 3

3 -> Download

Шаг 5. Начать передачу файла:

snmpset -v2c -c private 192.168.0.1 1.3.6.1.4.1.171.12.1.2.1.1.8.3 i 3

3 -> Начать операцию

Обновление Firmware на коммутаторе с TFTP-сервера (192.168.0.10):

Шаг 1. Задать IP-адрес TFTP-сервера:

snmpsetv2c -c private 192.168.0.1 1.3.6.1.4.1.171.12.1.2.1.1.3.1 a192.168.0.10

1 -> Файл Firmware (загрузочный файл)
192.168.0.10 -> IP-адрес TFTP-сервера

Шаг 2. Выбрать тип передачи файла:

snmpset -v2c -c private 192.168.0.1 1.3.6.1.4.1.171.12.1.2.1.1.4.1 i 2

2 -> Загрузка по сети

Шаг 3. Задать имя файла прошивки:

snmpset -v2c -c private 192.168.0.1 1.3.6.1.4.1.171.12.1.2.1.1.5.1 s DES3526.had

DES3526.had -> Имя файла (файл должен быть создан на TFTP-сервере)

Шаг 4. Выбрать либо загрузку файла на коммутатор, либо на TFTP-сервер (download или upload):

snmpset -v2c -c private 192.168.0.1 1.3.6.1.4.1.171.12.1.2.1.1.7.1 i 3

3 -> Download

Шаг 5. Начать передачу файла:

snmpset -v2c -c private 192.168.0.1 1.3.6.1.4.1.171.12.1.2.1.1.8.1 i 3

Шаг 6. Выбрать ID прошивки в качестве загрузочной:

snmpset -v2c -c private 192.168.0.1 1.3.6.1.4.1.171.12.1.2.1.1.10.1 i 1

1 -> ID прошивки

Сохранение конфигурации:

snmpset -v2c -c private 192.168.0.1 1.3.6.1.4.1.171.12.1.2.6.0 i 3

3 -> Сохранить